home portfolio about contact
 
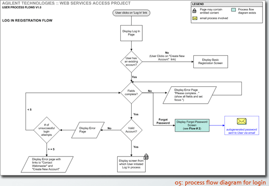
Agilent was looking to improve efficiency by streamlining its website, and associated content publishing solution. With over 20,000 complex products supported in 40 countries worldwide, this was a project of significant scale.
 
 
An Information Architecture providing highly contextual links to associated content was developed, supported by a customized content publishing tool and comprehensive user manual. The new model successfully provided Agilent with a 25% reduction in overall program costs.
 
Sr. Information Architect & Interaction Designer
 
 
kodak
Seagate
SOLV
CDC
JP Morgan Chase
Brio
Santa Clara County
portfolio overview
kyte
TiVo
Relsys
HP
Agilent
Schwab
Nexstar Financial
Yahoo!
Illumio
Hershey
State of California
Toys R Us
Scape
logo